源码说明
全新上线淘宝智能抢单V8.0系统,跟传统抢单大的区别就是平台取用第三方匹配平台,自动匹配订单,简单化了程序,效率更高,收益更高,使用户、商家,平台都有得益!
本套开发成本较高,请不要拿市场上的H5版本与之进行对比!仔细看演示截图
更新日志:
平台名称,logo,轮播图,后台自由设置
后台自带一千个真实商品信息。无需会员手动增加
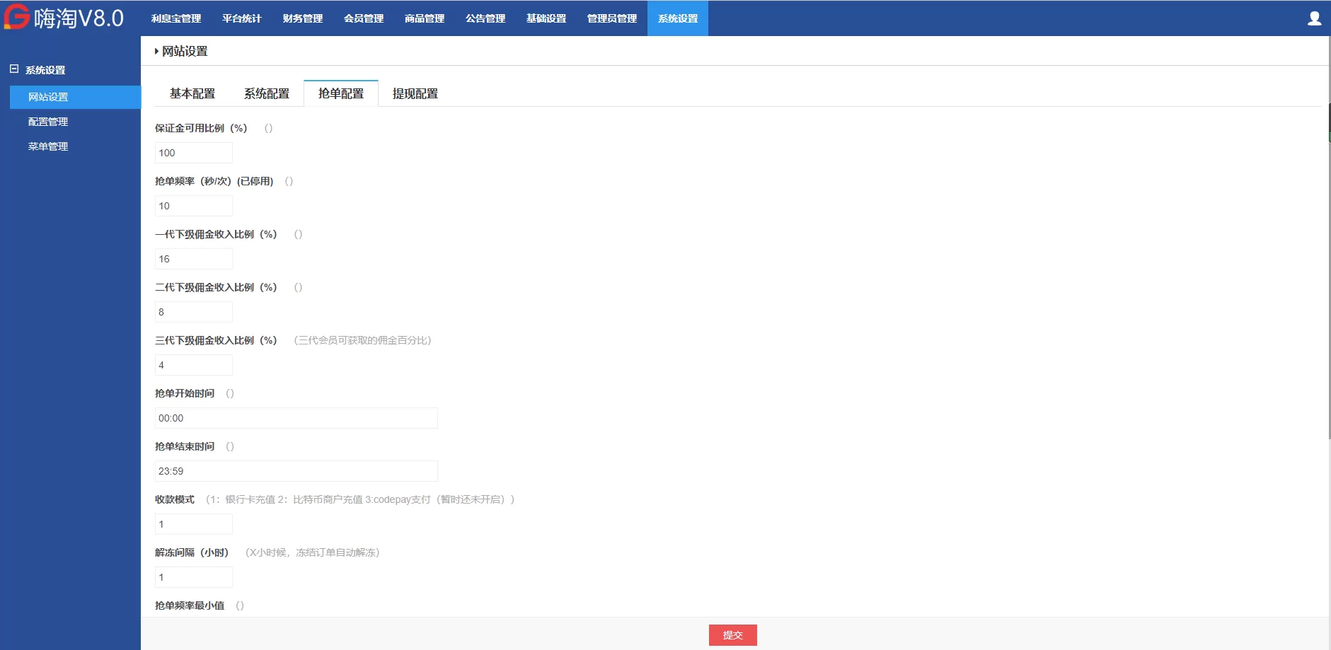
被冻结的订单后台自由设置X小时后自动解除冻结,也可手动解冻
后台自由设置或更换客服链接
后台自由设置或更换App下载地址
支持网银转银行卡,自动回调,无需手动确认
支持个人免签易支付接口,在线充值,即时到帐
支持支付宝,微信,银行卡三大平台线下转账
后台自由设置抢单金额与保证金比例
注册验证码对接短信宝,可关闭无需验证码注册
限制同一实名同一银行卡只能绑定一个帐号,防止一人多号,提高抢单的真实性
后台自由切换线上与线下充值模式
后台自由设置抢单频率(支持设置时间范围)
后台自由设置抢单开启与关闭时间
每天抢(X)单才能提现
风控中心,支持限制会员每天的收益比例
会员等级系统,支持各级会员收益比例与每天接单数量。自由设置各级会员提现手续费,自由设置开通会员价格
淘宝 京东 唯品会支持独立设置分区抢单佣金
后台自由设置虚拟排行榜用户。让抢单更真实
增加代理与会员测试号,测试号的所有数据与真实数据是完全分开的
操作方法:扫码注册登录APP,填写收货信息,充值(100元起),建议先充值100元试水,充值时平台会有上下浮动金额,按平台提示金额充值就可以了。
佣金是所抢金额的0.31%,可抢订单金额是余额的10-70%,每天可抢70单,抢单时间为每天8-20点。
温馨提示:若您选择了自动抢单且离开抢单界面有可能系统派单了您没接收到,导致订单被冻结。建议您点击自动抢单了不要离开抢单界面。或者有事离开的时候点击停止抢单。系统 才能知道您已经取消了抢单操作。
代理制度:可享往下三级代理佣金,一级16%、二级8%、三级4。
提现规则:佣金满100元就可以提现,提现T+1到账,15点前。
源码截图









![图片[1]-【运营版】V8淘宝京东自动抢单系统源码原生前端支持封装IOS+安卓APP-快达源码网-kdymw.com专注分享各类网站源码](/wp-content/uploads/2025/08/1680602992-e21f3a105577616.png.webp)










![图片[2]-【运营版】V8淘宝京东自动抢单系统源码原生前端支持封装IOS+安卓APP-快达源码网-kdymw.com专注分享各类网站源码](/wp-content/uploads/2025/08/1680603188-7b64f4fc7245b1d.png.webp)
友情提示
本站仅提供代码研究与学习交流,请在下载后24小时内删除,以避免任何潜在的法律风险。本站所提及的“运营”、“线上”等术语,仅代表代码完整度,严禁将本代码用于任何商业运营或对外开放。本站内容来源于互联网,仅供参考和学习使用,并非本站原创,版权归原作者所有。用户在使用本站内容时,必须遵守相关法律法规,任何未经授权的使用行为,均可能侵犯他人版权,用户应自行承担由此产生的所有法律责任。本站不对因使用本站内容而引起的任何直接或间接损失承担责任。















