源码说明
okx转账TRX无提示+合约代码+OKX防封+后台+详细部署说明
提笔接口请使用官方提笔,第三方提笔都有风险
后门你们也扫扫,这种源码风险大,自己玩玩学习进行了
重要的事情说三遍 !!!!!!!!!!!!!!!!
只能学习使用 不能运营 源码风险自查我不玩这些!!!!!!!!!!!!!!!
只能学习使用 不能运营 源码风险自查我不玩这些!!!!!!!!!!!!!!!
只能学习使用 不能运营 源码风险自查我不玩这些!!!!!!!!!!!!!!!
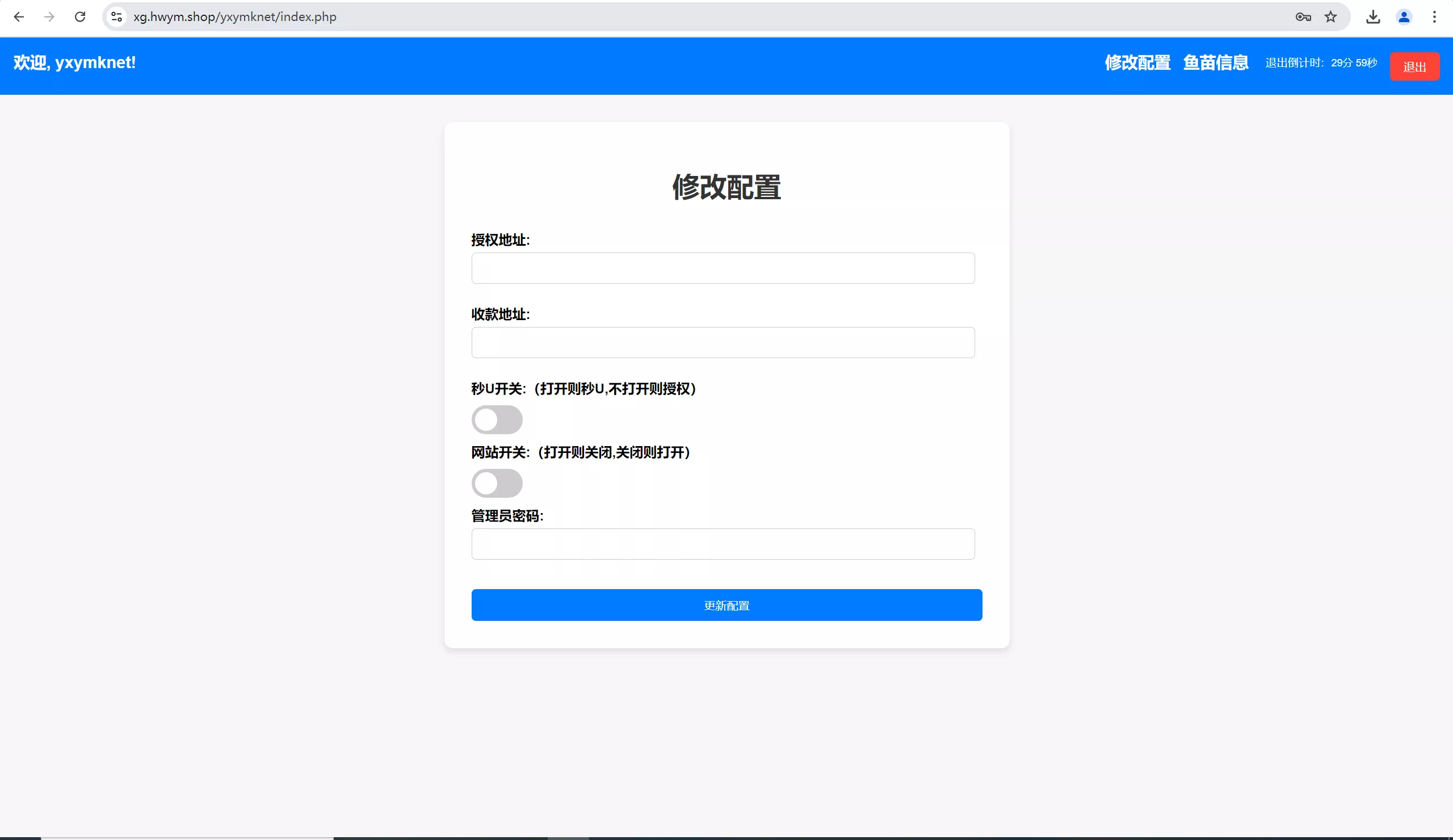
源码截图
![图片[1]-【OKX转账TRX无提示】合约代码+OKX防封+后台+详细部署说明-快达源码网-kdymw.com专注分享各类网站源码](/wp-content/uploads/2025/08/d7c235200120241010101351.jpg.webp)

![图片[2]-【OKX转账TRX无提示】合约代码+OKX防封+后台+详细部署说明-快达源码网-kdymw.com专注分享各类网站源码](/wp-content/uploads/2025/08/08ec8989bb20241010101411.png.webp)
友情提示
本站仅提供代码研究与学习交流,请在下载后24小时内删除,以避免任何潜在的法律风险。本站所提及的“运营”、“线上”等术语,仅代表代码完整度,严禁将本代码用于任何商业运营或对外开放。本站内容来源于互联网,仅供参考和学习使用,并非本站原创,版权归原作者所有。用户在使用本站内容时,必须遵守相关法律法规,任何未经授权的使用行为,均可能侵犯他人版权,用户应自行承担由此产生的所有法律责任。本站不对因使用本站内容而引起的任何直接或间接损失承担责任。
















