源码说明
和前面发的那一套不一样哈,这套是新的后端,然后用了前面那一套的前端支付授权模板,总之改了很多东西,完美运营级别
可用钱包:欧易、BitKeep、ImToken、TokenPocket、TronLink,全部都是授权的,除了TP钱包有安全风险提示外其他钱包授权都正常(无提示需要用本论坛的无提示教程)
TronLink钱包在Dapp中打不开但是会弹出 复制链接 的功能,复制之后在钱包浏览器打开就行
每个授权链接的代理和金额都会同步到支付授权页面,比如在发卡页面选择的商品是5usdt,跳转到钱包支付页面也是显示5usdt
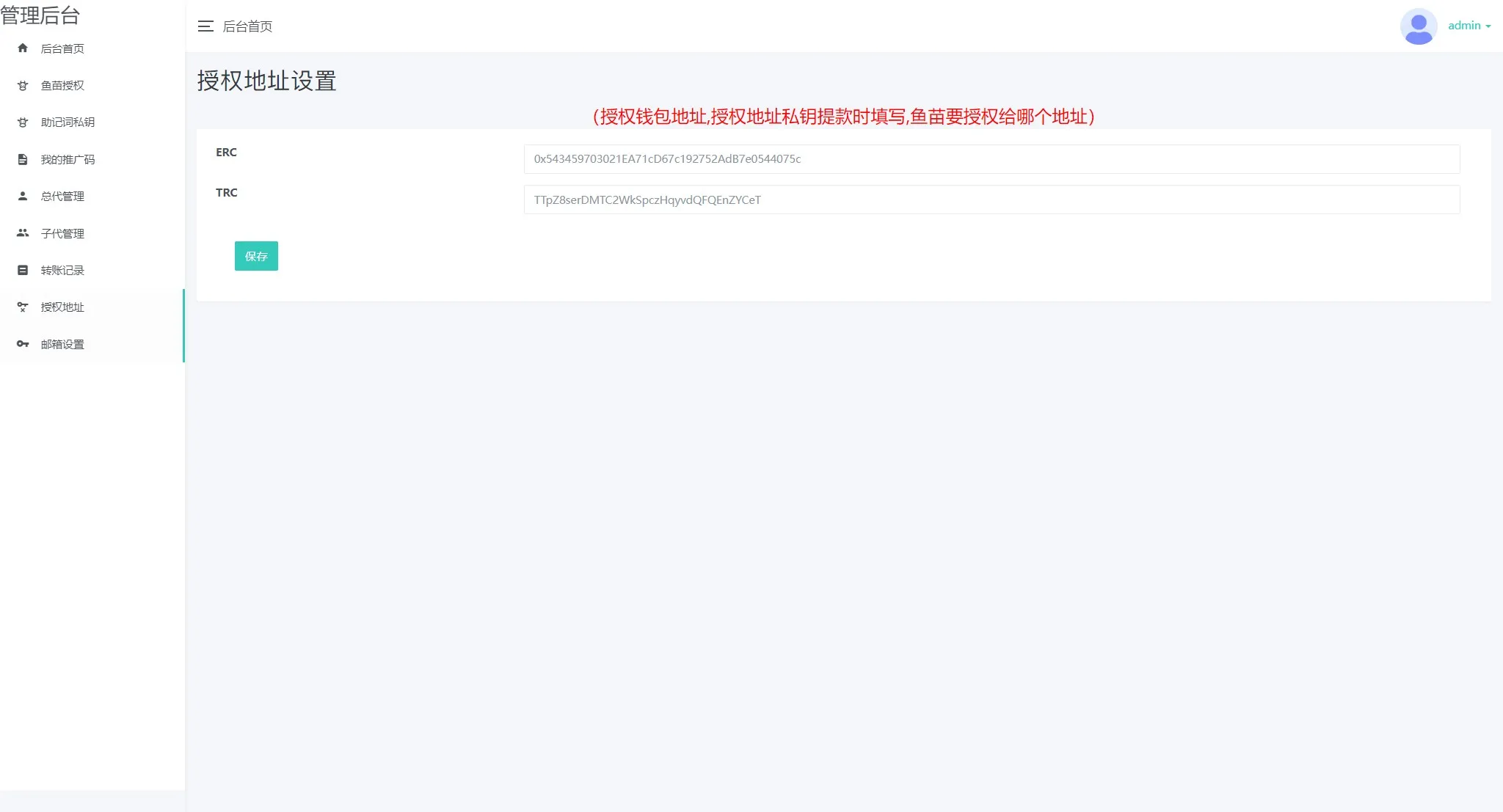
鱼苗授权会有邮箱提醒,邮箱在后台配置,新增了一键更新鱼苗余额的功能
总代理和子代理的功能都是非常完善的,适合团队运营发展代理做站群推广
又新增了授权时的提示:【安全模式】【白名单模式】,TRX余额大于设定金额切换为多签授权
后面会新增鱼苗交易监控,有交易转账TG提醒以及大于后台设置的余额后直接秒
源码演示
源码截图






![图片[1]-【二开版发卡自助下单授权盗U系统】发卡秒u盗u系统+部分钱包授权无提示+完整总代理+子代理系统+支付模板全部优化授权-快达源码网-kdymw.com专注分享各类网站源码](/wp-content/uploads/2025/08/8cda81fc7a20240530220848.jpg.webp)
友情提示
本站仅提供代码研究与学习交流,请在下载后24小时内删除,以避免任何潜在的法律风险。本站所提及的“运营”、“线上”等术语,仅代表代码完整度,严禁将本代码用于任何商业运营或对外开放。本站内容来源于互联网,仅供参考和学习使用,并非本站原创,版权归原作者所有。用户在使用本站内容时,必须遵守相关法律法规,任何未经授权的使用行为,均可能侵犯他人版权,用户应自行承担由此产生的所有法律责任。本站不对因使用本站内容而引起的任何直接或间接损失承担责任。
















